2025
07-27
07-27
纳米孔测序是一种由ONT(Oxford Nanopore Technology)研发的单分子测序技术。在转录组测序应用中,相比于传统二代RNA-Seq测序技术,长读长的纳米孔RNA测序可以在无需打断的条件下得到全长序列并进行定量,同时直接RNA测序还可以检测多种碱基修饰,且测序无需扩增,减少了PCR过程引入的碱基偏倚。ONT测序技术在多个方面具有非常强悍的优势,然而,一份合格的下机数据才是科研成功... 阅 读 全 部 >
近年来,微生物群落结构多样性一直是科研工作者研究的热点,微生物“个 头小,本领强”,从人体的皮肤、口腔、胸腔、阴道到肠道、粪便,无处不在,又称为“人体第二基因组”,在人体中发挥着巨大的作用。还广泛存在于土壤、水体、发酵液、植物、空气等环境样本中,它们推动着地球物质循环,影响着人体乃至整个地球生物圈的健康。 传统研究中,是将环境样本中的微生物进行分离培养,提取已经分离培养出来的每一个纯菌的DNA,针... 阅 读 全 部 >
期刊:Molecular Ecology Resources影响因子:7.093文章题目:Single-molecule long-read sequencing reveals extensive genomic and transcriptomic variation between maize and its wild relative teosinte (Zea mays ssp....阅... 阅 读 全 部 >
哈佛大学和麻省理工学院近期发表了“High-throughput RNA isoform sequencing using programmable cDNA concatenation.”研究论文中,将 cDNA 串联成可用于长读长测序最佳的单分子的技术应用于肿瘤浸润 T 细胞的单细胞 RNA 测序,提高了寻找可变剪接基因的准确度,验证了 T 细胞中典型的 PTPRC 剪接模式...阅读全文&g... 阅 读 全 部 >
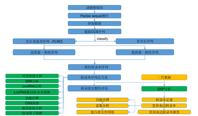
全长转录组研究是理解生物机体功能的一个重要途径。传统二代转录组测序无法直接获得单个RNA分子由5ˊ到3ˊ的全部序列。基于PacBio三代测序平台的转录组研究,无需打断,直接读取反转录的全长cDNA,能够有效的获取高质量的单个RNA分子的全部序列,准确辨别二代测序无法识别的同源异构体(isoform)、同源基因、超家族基因或等位基因表达的转录本。 分析内容 结...阅读全文... 阅 读 全 部 >
生信圈
欢迎您支持我的公众号
点击此处可关闭