2025
07-02
07-02
NAT网关实现跨网段访问与设备统一管理
在某大型汽车制造工厂中,随着生产线的不断升级和设备的增加,工厂网络面临着日益复杂的挑战。近期,工厂在引入一批新的自动化生产设备时,发现新设备与现有设备中存在IP地址冲突的问题。这些新增的CNC机床在出厂时预设了固定的IP地址,更改成本较高,工期也较长,亟待高效可靠的解决方案。物通博联推出的NAT网关适用于生产网络对PLC、HMI、CNC、DCS、MES等网络通讯和数据采集,兼有跨网...阅读全文&... 阅 读 全 部 >
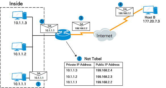
在网络通信过程中,很多时候需要通过公网(Internet)通信,双方都需要通过公网可以识别的马甲进行识别和通信,由于“产能”不足,可用马甲越来越少。尽管IPv6可以从根本上解决IPv4地址数量不足的问题,但当前众多网络设备和网络应用大多是基于IPv4的。为了在有限的资源下保证双方正常通信,随之引入了NAT地址转换技术,利用公共马甲(公网IP地址)进行通信,从而缓解马甲库存不足的问题。01什么是NA...
引言在网络技术日新月异的今天,设备连网需求如井喷般增长。网际网协议第4版(IPv4)虽搭建起网络互连的基础框架,但面对海量设备接入,其有限的地址资源正逐渐走向枯竭。为化解这一危机,私有IP地址和NAT技术顺势而生。NAT 路由器作为NAT技术的关键践行者,通过实现私有与公共IP地址的转换,解决了不同子网间跨网段通讯难题,保障设备间的顺畅通信。背景网际网协议第4版,即IPv4定义...阅读全文>...
规格适用于所有版本、所有形态的AR路由器。组网需求某个地区拥有多个AS,AS之间有相互访问的需求,因此需要AS之间相互交换本AS内部的路由。由于AS内路由器数量众多,导致路由数量较大,路由变化频繁,如何高效率的在AS之间传递大量路由,并且不占用大量带宽成为一个难题。为解决上述问题,可以使用BGP协议。路由器各接口及主机的IP地址和掩码如图1-1所示。R...阅读全文>>...